ComfyUI Nunchaku(双节棍节点)安装指南
阅读这篇文章之前确保你已经拥有了 这篇文章 的前提条件,并保证你的全局魔法一直开着。
安装环节
第一步,启动 ComfyUI ,打开Manager 安装插件 Nunchaku 如下图

安装完成后先重启一遍 ComfyUI 再关闭,会有些报错无需理会。
此时重新打开 ComfyUI 注意看 cmd 的启动输出!
在启动输出里找到你的 ComfyUI 的 pytorch version 和 Python version 记下来!
我的是 pytorch version: 2.7.1+cu128 Python version: 3.12.10
去 Nunchaku 的 huggingface :https://huggingface.co/mit-han-lab/nunchaku/tree/main 注意要一直开着魔法
找到最新的 Nunchaku (当前最新0.3.1)我是 pytorch version: 2.7.1+cu128 所以查找 torch2.7 版本的
Python version: 3.12.10 所以选 cp312的,如果你的是 Python version: 3.10.XX 的你就选 cp310 的,以此类推。
这里看到有两个,上面那个是 Linux 的,下面那个才是 Windows 的,我们下载的是 Windows 的,文件名折叠了看不到建议点进去看看确认下。
进入文件界面后点击 Copy download link 复制下载链接,如下图


然后进入到你的 ComfyUI的 python_embeded 文件夹,复制你的路径,打开cmd cd到那里进入文件夹


输入 python.exe -m pip install https://huggingface.co/mit-han-lab/nunchaku/resolve/main/nunchaku-0.3.1%2Btorch2.7-cp312-cp312-win_amd64.whl 回车,注意魔法打开
后面那个地址是刚才点 Copy download link 复制的链接,如果你的剪贴板变化了建议你回去先再复制一遍!


执行完以后重启 ComfyUI , 发现主要的报错消失了
以下错误不影响 Nunchaku 节点使用

测试环节
我是 RTX50 系显卡,下载 FP4 版本: svdq-fp4_r32-flux.1-schnell.safetensors
对于非 RTX50 系显卡请下载 INT4 版本:svdq-int4_r32-flux.1-schnell.safetensors
然后将它放到 ComfyUI\models\diffusion_models 文件夹里,如下图

下载 clip_l.safetensors
https://huggingface.co/comfyanonymous/flux_text_encoders/blob/main/clip_l.safetensors
下载 t5xxl_fp8_e4m3fn.safetensors https://huggingface.co/comfyanonymous/flux_text_encoders/blob/main/t5xxl_fp8_e4m3fn.safetensors
下载后的模型存放到 ComfyUI\models\text_encoders\ 文件夹.
下载 ae.safetensors 模型
https://huggingface.co/black-forest-labs/FLUX.1-schnell/blob/main/ae.safetensors
将对应模型放置到 ComfyUI\models\vae 文件夹
为了方便以后的使用,建议将模型名称修改为 flux_ae.safetensors;
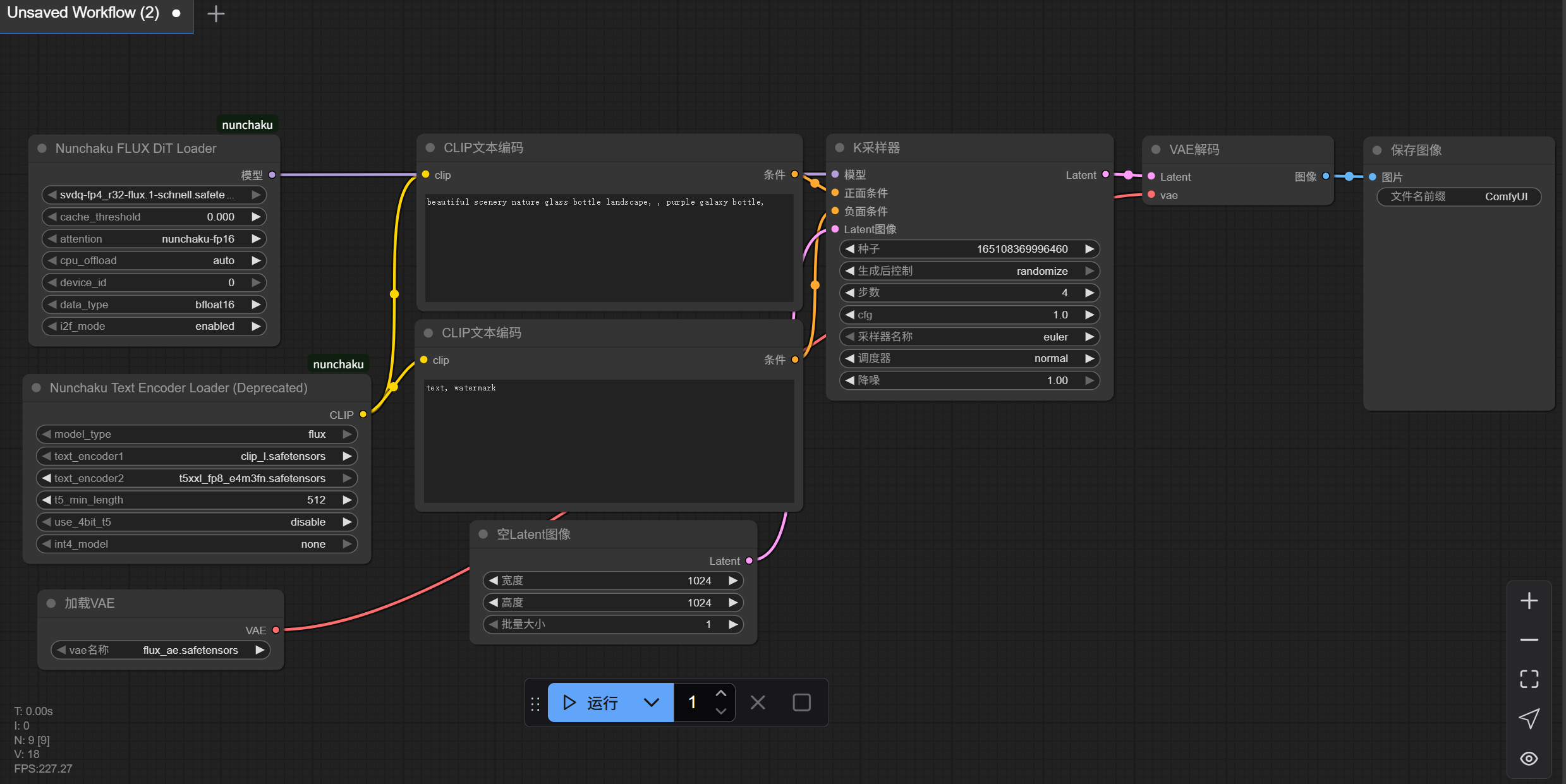
完成后在 ComfyUI 内按 R 键刷新模型列表,使用下图工作流测试

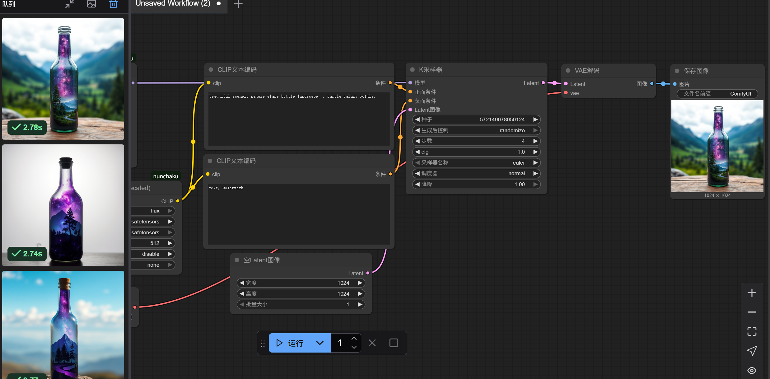
生图,看看是否成功

成功生图,在我的 RTX5080 下 FP4 生图仅需要 2.8s